(2512) MiniMax-M2.1
(2510) MiniMax-M2
问题背景
❓问题背景
放弃稀疏注意力的原因
高效(稀疏/线性)注意力目标是节省资源
节省计算资源,同等算力下获得更好性能;而不是在无限算力下超越Full注意力的绝对效果。
现有Bench不全面/评测局限性/观测局限性
旧Bench+小模型上,稀疏能打Full注意力。- 但随着
模型Scale,在复杂/多步推理任务上,稀疏注意力显示出明显缺陷,- 初期没有问题,随着模型训练,在后期才慢慢出现,
非常昂贵的教训
- 初期没有问题,随着模型训练,在后期才慢慢出现,
相比Full,稀疏注意力基建不成熟
- 训练:瓶颈在于
内存访问,需要极致的IO优化。DeepSeek NSA 笔记 - 推理:要实现理论上的速度,需要解决一些工程问题:States的低精度存储、高效Prefix Cache、优化投机解码等。
滑动窗口失败实验
- 改成滑动窗口注意力:发现上下文越长性能下降越明显,因为预训练是Full,
- 按照DeepSeek NativeSA的说法,
需要预训练就是Sparse才行,否则存在预训练微调/训推不一致的问题。
- 按照DeepSeek NativeSA的说法,
Agent后训练对齐目标难确定
问题
- 模型在不同框架里实际效果差异很大。
- 如ClaudeCode里ok,在Roo Code却不ok
- 在ToolUse等Benchmark里ok,实际场景又不ok。
目标1:开源Benchmark
- 衡量
纯粹能力:如BrowseComp。
目标2:适配不同工具
- 模型在不同CodeIDE/Cli、Agent框架等工具里,
都能表现稳定。
Agent 泛化的失败经验
初期Scale想法及问题
- 从最小工具集出发(python+搜索+browse网页浏览),Scale上百种工具。
仅仅Scale Tool_Info
- 问题
- 模型
换个框架(系统指令)、换个环境等,性能就会大幅下降。
- 模型
- 真正的泛化,应该是
全链路的泛化,适应各种扰动信息。
核心方法
📕核心方法
由Linear变回Full Attention
背景
- 当
模型Scale以后,在复杂多步推理任务上,Linear注意力效果不行、低于Full注意力。
核心方法
- 由MiniMax-M1的Hybrid Lighting Attention 改为重新使用 FullAttention
Interleaved Thinking
核心思想
thinking 可以出现在任意位置,而不是推理模型那样只在开头。原因
若只在开头思考,很
难保证长任务的指令遵循Agent加入了模型外的扰动(工具返回内容),要求LLM能
稳定从这些信息中探索到有用的内容。
Interleaved Thinking
- 见下图最右侧。
- 先进行一小步
思考,决定调用工具;调用工具,得到结果;再次进行思考。 思考->行动->思考->行动,直到任务完成。
特点
- 需
保留完整上下文,包括中间所有的thinking内容。

Agent 全链路泛化
背景
- 泛化
不仅仅对Tool_Info做Scaling,而需要对全链路做泛化,应对所有环节变化。
全链路泛化
- 系统指令扰动:
System Prompt,不同框架可能不同, - 用户指令扰动:
User Prompt,用户提问可能模糊、不完整。 - 环境扰动:
Env,代码仓库文件结构可能是混乱的。 - 工具返回扰动:
Tool Response,同一个错误,不同工具返回可能不一样。
核心方法
- 覆盖全轨迹泛化的数据链路,人工制造出各种环境的扰动数据,来训练模型。
优点
- 提高模型
抗扰动能力,保证在绝大扰动情况下,都能稳定的完成任务。 - 结果超出预期。
Good Reasoning 数据
质量必须高
- CoT:
逻辑完整、无冗余。- 比如:过于简单的CoT会让模型不思考或过于自信。
- Response:
多样性要好、不同格式,- 不过拟合在一个固定bench格式上
- 数据必须干净:
过滤幻觉、逻辑错误、指令不跟随等数据- 清洗方法:
Rule+LLM-as-a-judge方法,。
- 清洗方法:
数据多样性和难度
math和code是推理能力的基础:能给其他任务带来收益。- 需要
足够多样的领域数据:逻辑推理、科学知识、指令跟随、开放创意等。 数据要有难度:更难的、更复杂的query,对模型训练更有效。需调整数据分布:- 根据
passrate(可验证数据)、复杂度评分(不可验证)来做调整。
- 根据
数据Scaling
- 当
数据质量和多样性都过关时,就进入大力出奇迹阶段,提升数据规模,带来效果增益。 - 常见手段
增加query数量,1Q多A,多epoch训练,混合不同方向的数据,带来更多的训练步数
- 工业数据Scale Pipeline
- 高效生产
海量、高质量、多样化的数据。 - 把数据分为2类,建立2条pipeline,
自动化数据合成和处理。- 可验证:数学/code
- 不可验证:开放性的,无唯一答案的。
- 高效生产
复合能力
- 如 知识+Reasoning,Agent工具对Reasoning任务的增益。
融合可验证和不可验证2类任务
- 不同doman CoT融合、训练方式统一等。
✍️实验设置
🍑关键结果
⛳未来方向
(2506) MiniMax-M1: Scaling Test-Time Compute Efficiently with Lightning Attention
- MiniMax-M1 Paper, 2025 LLM 技术报告(8):MiniMax-M1
- 在MiniMax-Text-01上,
扩展RL训练(CPT/SFT/RL),提出了CiSPO算法。 - 核心:RL训练中,
可验证任务和不可验证任务的数据构建及训练策略,以及长度Scaling。
问题背景
❓问题背景
MiniMax-Text-01
Hybrid Lightning Attention+MoE
LRM
- LRM很好,但
扩充长度受限于softmax限制。 - 有些解决方法,但都
没在LRM上大规模应用。
冷启动训练
继续预训练
背景
- 提升基座模型推理和长上下文能力,
推理相关数据预训练,保持多样性。
训练数据
- 7.5T tokens:精心挑选的
推理相关语料。 - 用真实自然的
Web和PDF数据,不用人工合成数据。 - 提高数学、代码数据召回率,
整体达70%比例。包括STEM、Code、Book、推理数据等。
训练策略
- 降低MoE辅助loss系数、调整并行策略支持
更大的micro_batch_size。 - 学习率
- 2.5T tokens:
8e-5 - 5T tokens:
衰减至8e-6
- 2.5T tokens:
上下文扩展
- 背景:Hybrid注意力,激进扩展上下文,容易出现梯度爆炸。
- 原因:早期层优化跟不上后期层的变化。
- 方法:
- Earlier Layers和Later Layers有
不同的衰减率。 - 四阶段训练方法:从32k开始,逐步扩展至1M token。
- Earlier Layers和Later Layers有
SFT
背景
- 通过高质量示例,向模型慢慢注入类似于反思、CoT之类的预期行为。
- RL 冷启动。
训练数据
- 领域:数学、代码、STEM、写作、QA、多轮对话。
- 数学、代码占比60%
RL 训练
📕核心方法
CISPO算法
- CISPO 算法:放弃信任域、只裁剪IS权重数值,使用Token-Level-Loss
可验证数据
1. 数学推理
- 数据源:公开、数学竞赛等,数十万高质量,覆盖多种难度,每个都有参考答案。
- 清洗流程
- 过滤
- 不完整的、格式错误、排版错误
多个子问题的、证明题的、二元选择题(避免蒙)- 不能从参考答案中提取出最终答案的
- 使用
强推理模型做预测,计算pass@10,过滤得分超过0.9的样本
- 去重
SFT去重:基于embedding的方法Benchmark去重:基于embedding+ngram的方法
- 重写
- 多选
改写为开放式问题
- 多选
- 答案提取:利用模型从参考答案中提取出最终答案
- 过滤
- 结果:
50k高质量数学数据
2. 逻辑推理
- 数据源:挑选
41个logic推理任务(密码破译、数独等) - SynLogic:合成了
53k逻辑推理数据。- 2大核心:
Task-specific generator+rule-based task-specific verifiers。 - 配置难度系数
- 避免过难数据:要求
pass@10 > 0 - 难度下限:MiniMax-Text-01:通过率在0-0.5之间。
- 避免过难数据:要求
在训练后期,逐步增加难度。
- 2大核心:
3. 竞赛编程
- 数据源:公开竞赛平台、网站。
- 对于无测试用例的:
使用MiniMax-Text-01生成测试用例- 和推理一致,根据质量和难度筛选问题,仅
保留中等和较难问题。
- 最终:
3w竞赛编程数据。
4. 软件工程
- 基于github的真实数据,筛选了
几k。- 包括PR + Issue。(bug定位、代码修复等)
- 有预定义的测试用例,也可以生成测试用例。
- 每条数据:
问题描述、初始错误代码、一组测试用例。
- 类似
SWE-Bench,构建可验证的RL环境,沙盒环境- 代码可执行
- 正反馈:
编译成功、测试用例通过 - 负反馈:编译失败、测试用例不通过等等
不可验证数据
总计
- 25k 复杂样本
有GT 任务
STEM及其他事实性问题,有客观gt但表达多样,不好通过rule验证Generative Reward Model,5分制,评估2部分- RM Benchmark(人工标注的):
(模型回复,gt) Best-of-N和Pass@N的差距- 逐步调优
GenRM的prompt。
- RM Benchmark(人工标注的):
无GT 任务
- 从内部标签系统抽样的数据,包括指令跟随、创意写作等。
- 确保多样性,覆盖多个领域。
- 参考答案生成:使用内部/外部模型,生成参考答案。
- 奖励信号:
模型回复和参考答案做比较。-1:更差,0:差不多;1:更好
训练策略
LongCoT GenRM 长度偏差 / Reward Hacking
偏爱冗长回复,且无实质内容,- 不爱更精简的、更好的回复。
方法1:离线策略(无效果)
- 丰富训练数据多样性:不同响应长度、来源、质量等
- 使用对抗样本暴露弱点
- 改进模型架构。
- 无效果:
无法避免真实动态RL训练里的长度偏见。
方法2:在线监控&重新校准(有效)
- 训练过程中,
实时监控长度偏见。- 长度增加、GenRM得分增加,但指标下降。
- 如果发现,则
停止训练,重新校准GenRM以后再训练。
方法3:补充算法手段
Reward修正、价值裁剪、归一化钝化奖励信号,降低长度bias带来的训练影响。
背景
- 单一策略同时学习推理、通用任务,有挑战。
方法
- 课程设计:
从rule任务开始,逐步混入通用任务。- 先学明确对错的、再学灵活通用的。
- 优点:防止灾难性遗忘,
长思考RL Scaling
背景
- 第一步训练:
40k输出长度,MiniMax-M1-40k - Scaling:
80k,目标训练MiniMax-M1-80k
数据
- 过滤:使用M1-40k
过滤易回答样本,保留困难样本。 降采样合成推理数据,因为其会破坏长上下文的RL训练稳定性。
长度扩展策略
- 逐步扩展长度:40k -> 48k -> 56k -> 64k -> 72k -> 80k。
- 优点:保证训练稳定
- 判断依据:
困惑度是否收敛、99%输出长度是否接近上下文窗口限制等
解决训练不稳定问题
- 问题:在
每个长度窗口的训练后期,容易崩溃现象。 - 表现:
生成序列的后半部分,变成语无伦次或乱码文本,通常伴随困惑度增加。 - 根本原因
负样本长度增长速度远高于正样本,大量超长负样本占据主导巨大负梯度累积在序列后半部分。
- 解决方法
- 熔断机制:检测到重复生成无意义内容,
提前终止生成 - 平衡计分:采用
seq-loss和token-loss的归一化组合,避免超多负样本token影响 - 控制更新幅度:降低梯度裁剪阈值和
- 熔断机制:检测到重复生成无意义内容,
算法实验
实验配置
✍️实验设置
Core Benchmark
- 数学
- Math500、
AIME24/AIME25(采样32次,算平均)
- Math500、
- 代码
LiveCodeBench、FullStackBench- 指标:16次采样
- 推理知识
GPQA-Diamond(32次采样)、MMLU-Pro、HLE Bench(没使用外部工具)、ZebraLogic
- 软件工程
SWE-bench Verified
- 长上下文
OpenAI-MRCR、LongBench-v2
- Agentic Tool Use
TAU-Bench(最多40步,GPT4.1作为user model)
- 事实性
- SimpleQA
- 通用助手
MultiChallenge(多轮对话,GPT-4o 打分)
关键结果
🍑关键结果
结果
- 基于MiniMax-Text-01进行RL训练,得到MiniMax-M1
- MiniMax-M1-40k 和 MiniMax-M1-80k,80k生成长度优于40k。
- 在SE/ToolUse/长上下文:超过DeepSeek-R1和Qwen3-235B
- 效率高(线性注意力):
更方便大规模RL训练- Inference:和DeepSeek-R1相比,生成64k 节省50% FLOPS,生成100k 节省只需25% FLOPS。
- 1M超长上下文:
有能力处理复杂真实问题。
指标
- 通用任务:稳居第一梯队
- 数学&编程
- 知识&对话
- 王牌领域:三大榜单统治力效果
- SWE-Bench
- 长上下文:
- 工具使用:TAU-Bench


模型性能和回复长度呈正相关

未来方向
⛳未来方向
- Agent:主导和世界交互、执行复杂任务
- Agent核心要求:长记忆海量信息处理能力、深度推理能力
(2501) MiniMax-01: Scaling Foundation Models with Lightning Attention
MiniMax-01 Paper, 如何评价2025年1月15日发布的 MiniMax-01模型,论文翻译MiniMax-01
解决
长度限制问题,预训练,大规模Scale应用线性注意力,实现超长上下文1M Tokens。Hybrid Lightning Attention,MoE 模型,激活46B,总456B- 同时扩展至多模态,构建MiniMax-Vl-01。
比较详尽的一篇预训练文章
- 网络架构:架构设计、Lightning Attention、尺寸确定
- 预训练:预训练数据构建、数据有效性实验、预训练策略。
- PostTrain:Prompt构建、RewardModel、SFT、DPO、GRPO、安全对齐、长上下文等。
问题背景
❓问题背景
- 当前模型大都在
32k-256k,但对专业书籍、代码项目等真实场景还远远不够。 长度扩展受限于Transformer计算复杂度。学术界处理方法:- Sparse Attention, Linear Attention, 长卷积, State Space模型(Mamba系列)、linear RNN等。
Linear Attention没有在工业界真正大规模scale过。
- MiniMax-01目标:
效果好+超长上下文。
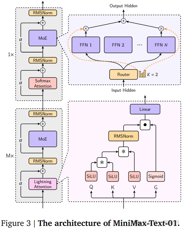
网络架构
整体参数
整体架构
- Moe 架构:
456B参数、激活45B、32个专家。
基本单元
- 通道混合器(Channel Mixer,
注意力)- 不同token之间混合信息。
Hybrid Lightning Attention,共2种类型attenion:lightning 注意力:长文本、高效。softmax 注意力:性能强、计算慢。GQA
- 7:1模式:每个7个线性注意力层,就插入1个softmax注意力层。
- 折中方案:保留长序列效率和softmax模型关键性能
- 特征混合器(Feature Mixer,
MLP)- MoE,每个token独立计算。
整体参数

配置参数:MiniMax-Text-01
{
"architectures": [
"MiniMaxText01ForCausalLM"
],
"attention_dropout": 0.0,
"attn_type_list": [
0,...,1, ..., 0 ....
],
"auto_map": {
"AutoConfig": "configuration_minimax_text_01.MiniMaxText01Config",
"AutoModelForCausalLM": "modeling_minimax_text_01.MiniMaxText01ForCausalLM"
},
"bos_token_id": null,
"eos_token_id": null,
"head_dim": 128,
"hidden_act": "silu",
"hidden_size": 6144,
"initializer_range": 0.02,
"intermediate_size": 9216,
"layernorm_full_attention_alpha": 3.5565588200778455,
"layernorm_full_attention_beta": 1.0,
"layernorm_linear_attention_alpha": 3.5565588200778455,
"layernorm_linear_attention_beta": 1.0,
"layernorm_mlp_alpha": 3.5565588200778455,
"layernorm_mlp_beta": 1.0,
"max_position_embeddings": 10240000,
"model_type": "minimax_text_01",
"num_attention_heads": 64,
"num_experts_per_tok": 2,
"num_hidden_layers": 80,
"num_key_value_heads": 8,
"num_local_experts": 32,
"output_router_logits": false,
"postnorm": true,
"rms_norm_eps": 1e-05,
"rope_theta": 10000000,
"rotary_dim": 64,
"router_aux_loss_coef": 0.001,
"router_jitter_noise": 0.0,
"shared_intermediate_size": 0,
"shared_moe_mode": "sigmoid",
"sliding_window": null,
"tie_word_embeddings": false,
"transformers_version": "4.45.2",
"use_cache": true,
"vocab_size": 200064
}MoE
MoE
输入token:
,输出隐向量: Gate网络权重:
,专家: 对
前k个专家的输出进行加权求和
解决路由坍塌/专家平衡问题:辅助loss
问题:大部分token都发送给少数机构专家,出现
赢者通吃现象方法:辅助loss
: 专家i的实际负载,分配的token数量占总token数量的比例: 专家i的平均路由得分。负载和得分的乘积加权求平均,该值越小,说明越均衡。比如极度不均衡(负载比例1和0,路由概率0.99和0.01),loss=0.495非常均衡(负载比例0.5和0.5,路由概率0.5和0.5),loss=0.25
解决负载不均衡问题:Global Router
- 分布式,数据在不同GPU组是随机的,导致
某些组的某些专家恰好收到远超其容量的token。 - 使用
全局路由器,在把token发给够足专家之前,所有GPU组先通过allgather,全局路由掌握全局信息后,进行调度,避免有些组累死、闲死的情况。
Lightning Attention
问题背景
传统SoftmaxAttention 时间复杂度为
,太慢 Linear Attention 时间复杂度为
, 线性依赖于n- 但
cusum操作严格顺序执行太慢,无法真正并行计算,阻碍GPU大规模并行计算。
- Minimax-01 递归写法
- 但
Lightning Attention 核心思想
利用分块技术来计算注意力,
- 把
无法并行的大问题,分解成大量可并行的小问题+少量不可并行的衔接。
- 把
把序列分成2块
- 第一块包含
m个token,第二块包含 剩下的token
- 第一块包含
每块分为
块内计算(传统softmax 并行计算)、块间计算(线性注意力高效计算)。- 大部分并行、小部分串行。
第一块计算
分解成2部分,
块内计算 + 块间计算块内部分
- 块内部的自我注意力。
- 采用
softmax注意力、左乘形式,因为m比较小。完全并行计算。
块间部分
- 代表了第一块中每个token对它之前所有历史信息的注意力
:从第0个块传递来的状态矩阵 - 采用
线性注意力、右乘形式,非常高效。
状态更新
- 第一块计算完成后,更新状态。把第一块的信息累计到状态矩阵中。
第二块更新
分解成2部分,块间计算 + 块内计算
计算同第一块。
Hybrid Lighting Attention
Hybrid Lighting Attention
- 结合
lightning和softmax attention 7:1模式,每7个lighting就插入1个softmax
Softmax vs 线性注意力
- Softmax 注意力
- 通读书籍,
处理第t个词时,会把之前的所有词都过一遍。 - 优点:记忆力好,检索能力强;缺点:
计算量大。 容量:草稿纸大小, 128。
- 通读书籍,
- 线性注意力
- 直觉上:无法有效检索。
- 但
通过容量来记录压缩历史信息:循环更新的状态矩阵大小,, 容量:草稿纸大小, 128*128/64=256
- 但在容量上,线性注意力更大
- 提升了效率、支持更长上下文。
- 在模型效果上也带来提升。
- 在信息检索、外推任务上,混合模型反而还超过了纯softmax模型。
- 能充分发挥Post-Layer Norm的优点
使用Hybrid后,实验Post-LN比Pre-LN 效果更好,从43.9 -> 50.2。- 性能大于风险。
模型尺寸形状确定过程
第一步:小模型做实验确定关键参数配比
- 使用
大量小实验,来寻找最佳实践。- 混合比例:线性和softmax 注意力配比
- 深宽比:瘦高个(层数多、每层窄) 还是 矮胖子 (层数少、每层宽)?
- 内部配置:线性注意力的记忆该设多大?RoPE用在多少维度上?
- 结论:对混合架构来说,
模型深度更好。
第二步:用定制化的scaling law 预测规模
像Chinchilla这样著名的scaling law
不适用当前架构,需定制化scaling law模型规格
Loss
给定
激活参数、Token数量、专家数量E条件下由
激活参数数量和训练token数T决定,其余是需拟合的参数
最终确定:
456B总参数、46B激活参数
预训练
预训练数据
数据来源
- 整体来自于学术文献、书籍、互联网、编程代码等。
数据质量增强
- 基于
规则清洗+去重 - 基于上一代MoE模型作为
Reward模型,在多个维度上进行打分连贯性、简洁性、教育价值、有用性、知识丰富度、类别相关性等。- 最终确定:
知识深度、实用性、类别分布作为主要指标。 - 类别分布(新闻小说代码等):
确保每种类型数据都有,避免模型偏科。
数据格式优化
- 网站和数据数据:提取后就作为高质量数据,无需格式化。
- 对话和问答数据:
过度格式化会降低数据多样性和质量。- 设计了一套嵌套问答格式,平衡了自然理解和结构一致性。
数据混合
- 利用3个质量指标,开发了复杂方法,来调整数据分布。
完全删掉低分内容,会影响下游任务性能。- 尽管使用知识深度、有用性更高的数据,在指标评估上会更好。
- 平衡采样策略
- 从基础语料库
均匀分布开始,逐步调整采样权重,慢慢偏向高质量内容 - 同时
保持不同类别
- 从基础语料库
数据有效性实验
实验目的
- 使用
特征不同但数量大小相同的数据,训多个小MoE模型,来评估单个数据的影响。 - 不是靠人盲猜哪些数据有用。
衡量指标
多选Benchmark,但去掉选项索引,评估模型生成正确答案的对数归一化准确率:样本i、选项c的字节归一化概率
实验设置
40B token数据,训练激活1B、总参数8B的模型。- 混合数据:
20B web文档数据+20B 假设数据。
重复数据的影响
低质量数据:训练2轮以后,性能开始下降。高质量数据:最多训练4轮。
训练策略
参数
- Xavier 均匀分布初始化策略
- Adam 优化器,
- 动态逐步调大batch size
初始16M->32M(69B)->64M (790B)->120M(4.7T tokens)- 根据数学方程,
预测当前模型loss,来计算batch size。 - 前期:
模型不稳定,使用小batch size更容易收敛。 - 后期:
模型稳定, 使用大batch size来加速训练。
- 学习率
- warm up:500次迭代,达峰值
,保持稳定直到7.2T tokens。 - 发现gradient norm过高异常,可能是学习率过大。
- 剩余3.2T tokens:学习率调整为
- 快速衰减阶段 1T Tokens:学习率指数及衰减至
- warm up:500次迭代,达峰值
- MoE 辅助loss系数:0.01
上下文扩展:3阶段训练策略
- 阶段1:
128k,RoPEFreq 5M,300Btoken - 阶段2:
512k,RoPEFreq 10M,32Btoken - 阶段3:
1M,RoPEFreq 10M,26Btoken - Trick
- 每个阶段的
后20%周期里,混入10%的高质量长上下文问答数据,长度分布和预训练相似。 - 减轻分布变化导致的不稳定性:过渡阶段使用源特定权重的线性插值。
- 每个阶段的
VL 模型
- 集成ViT,训练MiniMax-VL-01:在5120亿视觉token上进行训练,使用4阶段训练过程。

Post Train
Prompt 构建
- 从多个源,收集了
数百万、多样化、高质量的prompt。- 领域:长上下文、编程、数学、逻辑推理、创意写作、函数调用、通用知识和安全等。
- 打标系统:按
任务类型、知识领域、任务难度做分类。 - 重复过滤:
消除重复prmpt,保持最佳难度分布
Reward Model
核心思想
- 从4个维度,来评估回复。
正确性/Correctness
- 针对
可被验证的任务- 数学推理:使用早期
MiniMax-Text-01,基于答案一致性,生成2元奖励。- 一致、不一致。
- 代码编程:沙盒环境,
测试用例的成功率。
- 数学推理:使用早期
真实性/Truthfulness
- 评估
事实准确性,一个pipeline- 系统抽样,
人工众包验证、先进大模型验证
- 系统抽样,
有用性/Helpfulness
- 评估
是否对用户有帮助,比如遵循理解指令。自动化规则检查、人工主观评估
无害性/Harmlessness
- 评估是否
安全、合乎道德和法律。- 早期
MiniMax-Text-01做安全性检查。
- 早期
SFT
数据构建
多阶段过程,利用了通过迭代 SFT+RL循环训出的领域特定专家模型。- 使用
专家+拒绝采样,生成高质量回复。- 每个prompt,在
不同温度下,生成多个回答 - 基于
奖励系统,选出最优的回答。
- 每个prompt,在
- 整合
n-gram相似度+语义相似度过滤器,确保训练数据多样性和高质量。
RL-offline(DPO)
- 使用 DPO,因为
简单、在长上下文下好构造数据。 - 数据构造
Prompt:使用SFT-Trained-Prompt。SFT-Untrained-Prompt 性能差异不大。Responses:不同温度下的回复- 基于
奖励系统,选出最佳、最差回复,构建出偏好对。
RL-online(GRPO)
背景
- 在线RL比离线RL好:
样本效率高、领域泛化性好。
数据集
SFT-Untrained-Prompt- 如果使用SFT-Trained-Prompt,会导致
模型饱和,表现为困惑度降低。
- 如果使用SFT-Trained-Prompt,会导致
数学推理任务,使用中等难度的题
GRPO变体
IS权重 CLIP 优化
- 传统GRPO问题:在IS大+负优势值时,容易导致梯度不稳定。
- 改进:额外clip,直接丢弃这种case,减轻了噪声传播
KL 散度优化:
- 进一步稳定梯度,
重新构建KL项
- 进一步稳定梯度,
平衡优势估计
- 确保
正负样本的奖励贡献是公平的,保证训练稳定。 - 在分布不平衡时,特别有效。
- 确保
安全对齐
数据构建
- 保证
多样性、准确性。 - 特定安全类别Prompt
- 利用已有安全分类标准,为每个类别定制prompt
- 真实场景用户数据
- 收集
- Prompt 扩充
- 基于早期MiniMax-Text-01,基于red team attack prompt,
扩充prompt。 - 增强鲁棒性
- 基于早期MiniMax-Text-01,基于red team attack prompt,
Hamless Reward Model 的回复
- 基于
安全规则,开发了一个无害的Reward Model。 - 防止过度拒绝:把
Helpfulness加入安全规则中。
长上下文训练
核心思想
五阶段训练方法,长短交替,SFT+DPO+GRPO。- 增强长序列能力、保持短序列效果。
多阶段训练方法
- Stage1 (SFT, 8k) 短上下文训练
- 8k,过滤超过8k的数据
- State2 (SFT, 1M) 长上下文训练
- 1M,50%都是长Prompt,适应长上下文
- State3 (DPO, 8k)
- 8k,校准,保证短序列效果、保证长序列效果。
- State4 (DPO, 1M)
- 1M,精通长文本
- Stage5(GRPO, 8k)
- 8k,提升数学推理等能力。

多模态模型
核心思想
- 把Image Encoder + Image Adapter 适配到MiniMax-Text-01,开发出MiniMax-VL-01。
数据集
图文标题数据
- 互联网收集过滤,庞大的
图文标题数据。 - ViT 在
6.94亿 图文对上进行训练,为其中的1.8亿构建精选标题,
图像描述数据
1亿,来自Common Crawl等。- 每张图有
细粒度描述,模型生成+人工精炼,描述大概300token。
指令数据
合成大量涉及视觉的QA数据,构建了全面多样化的指令数据集。- 领域:OCR、物体定位、几何问题等等。
整体架构
整体架构
- 视觉编码:
3B 的 ViT-L/14- 动态分辨率,
336*336 -> 2016*2016 - 直接利用原始特征,从头开始训练
- 动态分辨率,
- 图形适配器:
随机初始化的双层MLP - LLM:MiniMax-Text-01
训练策略
阶段1:模态对齐
- 目标:
给定图像,生成标题,实现视觉和文本token对齐。 - 训练:
ViT+Adapter的权重。 - 分辨率:336×336
阶段2:增强视觉理解
- 目标:
模型输出和人类指令对齐 - 训练:所有模型参数。
- 数据:从
指令数据采样4200亿多模态token,配比MiniMax-Text-01后训练数据(20:1)
阶段3:增强用户体验
- 目标:
真实场景效果 - 数据:日常图片数据、模拟真实用户输入、精心标注。
阶段4:增强偏好
- 目标:DPO
- 数据:4万个图文对数据
- Prompt:从指令和真实用户数据中
精心筛选prompt - Response:
多种策略(温度/图形弱化/引入幻觉等)生成Responses - 奖励:
MiniMax-Text-01 作为评估器,多维度评估 - 偏好对:选择
得分最高和最低的作为正负样本。
- Prompt:从指令和真实用户数据中
框架优化
计算
- 现有框架对softmax attention进行优化,但MiniMax-01是
lightning+softmax+moe架构。 - 框架优化
- 减少跨GPU开销:
Expert 并行+Expert Tensor 并行,来实现MoE中的all-to-all通信。 - 上下文:使用
变长环形注意力减少冗余计算,实现Linear Attention 序列并行(LASP) - 量身定制的CUDA核心,H20上超过75%的浮点运算利用率。
- 减少跨GPU开销:
关键结果
🍑关键结果
- 打破常规:效果好而且不依赖传统softmax注意力,大规模应用线性注意力。
- 极致的上下文能力:400万token,效果匹配顶尖闭源模型
- 一套探索各种模型、数据集、评估和算法的适用方法论。
能高效处理1M-4M tokens,超长上下文,效果优于Gemini1.5-Pro。

大海捞针,检索任务,效果也很好:

学术任务上,也很出色。

长上下文学习能力,也很好。

未来方向
⛳未来方向
长上下文评估体系:贴近现实真实场景、难度更高的长上下文评测极致的架构:目前是线性和softmax 7:1,期望终极目标是100%高效上下文,无限长上下文补齐代码能力:预训练数据中代码比例和质量有限,
:::``